几年前,由NCH Software开发并下载和安装工具的麻烦远不如其所为。问题不是软件-NCH Software提供了良好的利基转换器和大量多样的媒体编辑工具-而是多余的附件,额外的浏览器工具栏以及其他使软件无法使用的问题。
NCH软件产品天生不好吗?还是该重新考虑NCH的古老和可能过时的声誉了?我们亲自参与并对其进行了测试。
NCH Software:他们是谁?
NCH Software成立于1993年,在澳大利亚堪培拉开发软件。他们还在科罗拉多州的格林伍德村设有美国办事处,以满足他们的美国客户。
NCH Software开发和发布了大量的媒体编辑和文件转换实用程序,以及更多。这些工具包括声音编辑器,会计软件,文档转换器,CD标签制作器,库存管理,FTP客户端,甚至是免费的销售点系统。
如您所见,NCH Software提供了广泛的功能。选择工具。可直接在其站点上以及在多个免费软件下载站点上的网络上进行下载。
NCH Software的客户服务现在看来比过去有了很大的改善。之前我们曾报道NCH Software避开了最受欢迎的社交媒体渠道,但截至撰写本文时,它们在Facebook和Twitter上似乎非常活跃(我也看到它们在一些技术论坛上发布过。)

他们提供的最常见的操作方法是直接联系其软件技术支持团队。此外,NCH软件的主要站点具有“立即聊天"功能,可以快速响应并在某些问题上提供直接支持。
也就是说,支持水平取决于您的付费技术支持计划。 (所有NCH软件用户都可以使用电子邮件支持,但付费用户在免费用户之前获得优先帮助:白金优先于金,金优先于白银。)
有用的软件以合理的价格
NCH软件提供了范围广泛的编辑器,转换器和其他软件。它们通常也是最早弹出的搜索结果之一,尤其是在寻找特定的转换类型时。
您可能想知道,拥有如此众多软件的公司是否会削减开发的机会。看来他们没有。但是,其产品的免费版本和付费版本之间存在很大差异。

您可以免费下载和安装NCH Software的大多数目录。免费期限通常持续一个月左右,在此期间,您可以完全不受限制地访问该实用程序。
该期限结束后,您有两种选择:为继续使用完整版本的许可证付费,或使用受限但功能有限的免费版本。
NCH Software出售其产品的许可证。对NCH Software的一个普遍抱怨是,当软件版本更改时,它们的许可证似乎已过期。您可以找到许多论坛帖子,想知道为什么某个特定软件在更新后拒绝接受付费许可。
答案就在于小字体。当您购买NCH软件许可证时,仅购买该特定产品版本的许可证:
“我们的程序版本会定期更新,并且您购买的序列号对于当时可供下载的版本有效,以及六个月后的新版本。"
在那之后,您可以在购买后最多六个月内升级许可证和产品版本。公认的时间不长,但是确实可以解释用户似乎遇到的这个特殊问题。现在,您知道在这六个月内将尽可能频繁地进行升级。
不幸的是,如果您删除NCH Software实用程序但希望以后再使用,这可能会引起问题。在这种情况下,您应该转到“旧版本的NCH软件列表"站点,该站点列出了大量可供下载的旧产品版本。
NCH Software安全吗?
我们多年前对NCH Software的第一篇评论对NCH Software当时的业务实践持模糊的看法。
从那时起,NCH Software承认“我们的一些程序中的错误正在更改文件关联",并补充说“完全无意",同时“对此错误造成的挫折和困难表示歉意"。 NCH Software于2016年1月修复了文件扩展名劫持错误,距我们的原始审查后将近两年。此错误现在也已修复并且已过时。
“过去,NCH Software向消费者提供了下载Ask或Google工具栏以及其软件应用程序的选项。"
NCH软件实用程序不再附带任何形式的浏览器工具栏或其他捆绑软件。很长一段时间确实是这种情况,但是从2015年7月31日起,所有工具栏的下载都停止了。
您可以通过下载并运行任何NCH Software安装程序来亲自检查一下。无需打勾,我可以亲自证明一个事实,即使在测试了各种不同的实用程序之后,系统上也没有神秘地出现邪恶的东西。
另一种简单的测试是使用恶意软件扫描工具病毒总数。将任何NCH Software安装程序拖放到“上传和扫描文件"图标上,然后等待结果。
有时会出现异常,但是可以解释一下:Internet上到处都是站点提供免费的软件下载,不幸的是,对于您和NCH Software而言,其中一些站点都重新打包了软件安装程序并添加了自己的捆绑软件。 总是直接从NCH站点下载NCH软件实用程序,以避免出现此问题。
卸载NCH软件的问题
NCH Software确实有一些奇怪之处。
NCH Software经常引起的主要抱怨之一是用户在尝试卸载其应用程序时遇到的困难。尽管过去可能确实如此,但是使用官方的卸载方法(通过Windows程序和功能)我没有遇到任何困难。
卸载后,添加了上下文菜单,所有文件关联都消失了。也已删除。
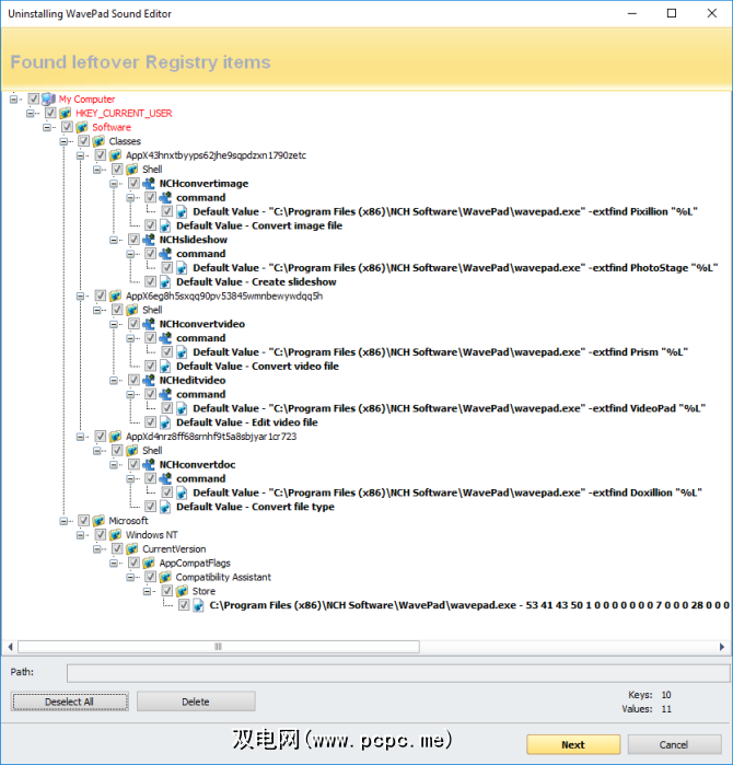
但是,需要注意一件事:NCH Software创建了大量注册表项,并且其中许多注册表项在卸载过程中都被遗忘了。如果要真正清理NCH软件系统,则必须手动清理系统注册表。
这属于“实际需要清理注册表的时间。"
对注册表的更改可能会带来意想不到的破坏性后果。但是,在这种情况下,您可以使用Revo Uninstaller手动删除与NCH软件有关的所有注册表项。

请注意,NCH软件会将 some 个注册表项留在后面,以阻止滥用免费试用政策。
NCH Software:最终裁决
最终,关于是否信任和使用NCH软件的选择仍然由您决定。多年来,他们的软件方法已经发生了肯定的变化-客户服务的改进,社交媒体的参与以及捆绑软件的删除都是非常好的积极步骤。
NCH Software最初的PCPC.me评论是该死的-理所当然的所以。但是现在,我们相信NCH Software产品通常值得使用,特别是如果您愿意为产品的完整版本付费(受限制的免费版本确实有待改进的地方)。
